Overview of Cisco 350-401 ENCOR exam

The Cisco 350-401 ENCOR exam validates a candidate expertise in implementing and operating Cisco enterprise network core technologies. It covers topics such as infrastructure, automation, security, and network programmability.

To prepare for the exam, candidates should focus on understanding the following concepts:

  • Infrastructure: Network design, switching, routing, and wireless technologies
  • Automation: Network programmability, software-defined networking (SDN), and intent-based networking (IBN)
  • Security: Network security principles, threat detection and mitigation, and access control
  • Network programmability: Python, REST APIs, and Cisco Application Centric Infrastructure (ACI)

By mastering these topics, candidates can increase their chances of passing the 350-401 ENCOR exam and demonstrating their proficiency in Cisco enterprise network core technologies.

What are 350-401 dumps?

The 350-401 Dumps refer to collections of practice questions and answers designed to help candidates prepare for the Cisco Certified Network Associate (CCNP) Enterprise ENCOR 350-401 exam. This exam is a core requirement for achieving the CCNP Enterprise certification and focuses on advanced networking topics, including:

  1. Dual-Stack (IPv4 and IPv6) Architecture
  2. Virtualization
  3. Infrastructure
  4. Network Assurance
  5. Security
  6. Automation

Why Use 350-401 Dumps?

  • Time Efficiency: Helps candidates focus on critical exam areas.
  • Confidence Building: Familiarizes candidates with question types and format.
  • Skill Reinforcement: Strengthens understanding of key networking concepts.

However, it’s important to use exam dumps ethically and combine them with Cisco training, such as:

Cisco Implementing and Operating Cisco Enterprise Network Core Technologies (ENCOR) course.

Common Features of 350-401 Dumps

350-401 dumps provide candidates with valuable resources to prepare for the Cisco 350-401 ENCOR exam. These dumps typically include a complete set of practice questions and answers that cover the key topics tested on the exam.

Common features of 350-401 dumps include a Variety of question types: Dumps typically include a mix of multiple-choice, true/false, and fill-in-the-blank questions to test candidates' knowledge and understanding of the exam topics.

Detailed explanations: Many dumps provide detailed explanations for each question, helping candidates to understand the correct answers and reinforce their understanding of the concepts.

Timed practice tests: Some dumps include timed practice tests that simulate the actual exam environment, allowing candidates to test their time management skills and identify areas where they need improvement.

By utilizing 350-401 dumps as part of their preparation, candidates can enhance their knowledge, identify areas for improvement, and increase their confidence in passing the exam.

Key Topics Covered in 350-401 Dumps

350-401 dumps cover a wide range of essential topics for passing the Cisco 350-401 ENCOR exam. These topics include:

  1. Infrastructure: Network design, switching, routing, wireless technologies, and network assurance
  2. Automation: Network programmability, software-defined networking (SDN), and intent-based networking (IBN)
  3. Security: Network security principles, threat detection and mitigation, and access control
  4. Network programmability: Python, REST APIs, and Cisco Application Centric Infrastructure (ACI)

Within these broad topics, 350-401 dumps provide detailed coverage of specific concepts and technologies. For example, in the infrastructure topic, dumps may include questions on:

  1. Network design principles and best practices
  2. Switching technologies, including VLANs, trunking, and spanning tree
  3. Routing protocols, including OSPF, EIGRP, and BGP
  4. Wireless technologies, including 802.11ac and 802.11ax
  5. Network assurance tools and techniques

By covering these key topics in-depth, 350-401 dumps help candidates develop a complete understanding of the exam objectives and increase their chances of success.

Benefits of Practicing With 350-401 Dumps

Practicing with 350-401 dumps offers numerous benefits to candidates preparing for the Cisco 350-401 ENCOR exam:

  • Enhanced knowledge and understanding: By working through practice questions, candidates can reinforce their understanding of the key concepts and technologies covered on the exam.
  • Identification of strengths and weaknesses: Dumps help candidates to identify areas where they are strong and where they need improvement, allowing them to focus their studies more effectively.
  • Improved time management skills: Timed practice tests simulate the actual exam environment, helping candidates to develop effective time management strategies.
  • Reduced exam anxiety: Practicing with dumps can help candidates to become more familiar with the exam format and types of questions, reducing anxiety on the day of the exam.
  • Increased confidence: By consistently scoring well on practice tests, candidates can build confidence in their ability to pass the actual exam.

Overall, practicing with 350-401 dumps is an essential part of preparing for the Cisco 350-401 ENCOR exam. By utilizing dumps effectively, candidates can significantly increase their chances of success.

How to Identify Reliable 350-401 Dumps

Identifying reliable 350-401 dumps is crucial for effective preparation for the Cisco 350-401 ENCOR exam. Here are some key factors to consider:

  1. Source: Choose dumps from reputable websites or vendors that specialize in providing high-quality exam preparation materials.
  2. Currency: Ensure that the dumps are up-to-date and reflect the latest exam syllabus and content.
  3. Variety: Look for dumps that include a wide range of question types, including multiple-choice, true/false, and fill-in-the-blank questions.
  4. Explanations: Opt for dumps that provide detailed explanations for each question, helping you to understand the correct answers and reinforce your understanding.
  5. Reviews: Read reviews from other candidates who have used the dumps to gauge their reliability and effectiveness.

By carefully evaluating these factors, candidates can increase their chances of finding reliable 350-401 dumps that will help them to prepare effectively for the exam.

Setting a study schedule

Setting a study schedule is essential for effective preparation for the Cisco Certification 350-401 ENCOR exam. Here are some tips:

  • Determine your available time: Assess how much time you have available for studying each day or week.
  • Set realistic goals: Break down the study material into smaller, manageable chunks and set achievable goals for each session.
  • Schedule regular study sessions: Dedicate specific time slots for studying and stick to them as much as possible.
  • Prioritize topics: Identify the most important topics and allocate more study time to them.
  • Use 350-401 dumps effectively: Incorporate practice questions and dumps into your study schedule to reinforce your understanding.
  • Take breaks: Schedule short breaks throughout your study sessions to maintain focus and prevent burnout.
  • Review regularly: Regularly review the material you have covered to reinforce your memory and identify areas where you need additional study.

By following these tips, candidates can create a study schedule that is tailored to their individual needs and helps them to prepare effectively for the 350-401 ENCOR exam.

The Role of Practice Questions in Exam Success

Practice questions play a vital role in exam success, including the Cisco 350-401 ENCOR exam. Here's why:

  1. Enhanced understanding: Practice questions help candidates to reinforce their understanding of the key concepts and technologies covered on the exam.
  2. Identification of weaknesses: By working through practice questions, candidates can identify areas where they need improvement, allowing them to focus their studies more effectively.
  3. Improved time management skills: Practice questions can help candidates to develop effective time management strategies for the exam.
  4. Reduced exam anxiety: Practicing with questions similar to those on the actual exam can help to reduce anxiety and increase confidence on the day of the exam.
  5. Preparation for different question types: Practice questions cover a variety of question types, ensuring that candidates are prepared for any type of question that may appear on the exam, including the 350-401 dumps.

Overall, incorporating practice questions into their study plan is essential for candidates who want to increase their chances of success on the Cisco 350-401 ENCOR exam.

Combining 350-401 Dumps With Other Resources

Top Platforms Offering 350-401 Exam Dumps Several reputable platforms offer high-quality 350-401 exam dumps to help candidates prepare for the Cisco 350-401 ENCOR exam. These platforms typically provide a complete set of practice questions and answers that cover the key topics tested on the exam.

Some of the top platforms offering 350-401 exam dumps include:

  • DumpsBoss: DumpsBoss learning platform offers a variety of resources for exam preparation, including practice questions and dumps.
  • DumpsArena: This online learning platform offers a range of 350-401 dumps created by experienced instructors.

When choosing a platform for 350-401 exam dumps, candidates should consider factors such as the quality and variety of practice questions, the availability of explanations, and the overall reputation of the platform.

Time Management Tips for the 350-401 Exam

Effective time management is crucial for success on the Cisco 350-401 ENCOR exam. Here are some tips to help candidates optimize their time:

  • Familiarize yourself with the exam format: Understand the number of questions, time limit, and question types to develop a time management strategy.
  • Practice with 350-401 dumps: Timed practice tests can help candidates improve their pacing and identify areas where they need to allocate more time.
  • Prioritize questions: Focus on answering the questions you are most confident in first to maximize your score.
  • Use the review feature: If time permits, use the exam review feature to check your answers and make any necessary changes.
  • Manage your time wisely: Avoid spending too much time on any one question. If you are unsure about an answer, move on and come back to it later if time allows.
  • Stay calm and focused: Manage your time effectively to reduce stress and maintain your concentration throughout the exam.

By implementing these time management strategies, candidates can increase their chances of completing the 350-401 ENCOR exam within the allotted time and maximizing their score.

How Often Are 350-401 Dumps Updated?

The frequency of updates for 350-401 dumps varies depending on the platform or vendor providing them. However, reputable platforms typically update their dumps regularly to ensure that they align with the latest exam syllabus and content.

Some platforms may update their 350-401 dumps as often as monthly or quarterly, while others may update them less frequently. It is important for candidates to choose a platform that is known for providing up-to-date and reliable dumps.

To ensure that you are using the most current version of 350-401 dumps, it is recommended to check the platform's website or contact their customer support for information on the latest updates.

Conclusion

In conclusion, 350-401 dumps can be a valuable resource for candidates preparing for the Cisco 350-401 ENCOR exam. However, it is important to use dumps ethically and legally, and to approach them as a supplement to a complete study plan.

By understanding the key topics covered on the exam, practicing with 350-401 dumps, and developing effective time management strategies, candidates can increase their chances of success.

Remember that the ultimate goal is to not only pass the exam but also to gain a deep understanding of the concepts and technologies covered. This will enable candidates to excel in their roles and contribute effectively to their organizations.

Fast Free Updates for 90 days to Cover Latest Questions “350-401 Encor Dumps” Order Now!

Sample Multiple Choice Questions for Cisco the 350-401 Questions

QUESTION NO: 1

Refer to the exhibit. Traffic is not passing between SW1 and SW2. Which action fixes the issue?

A. Configure LACP mode on S1 to passive.

B. Configure switch port mode to ISL on S2.

C. Configure PAgP mode on S1 to desirable.

D. Configure LACP mode on S1 to active.

QUESTION NO: 2 - (SIMULATION)

Simulation 09

Explanation:

Sw1 Config t

Monitor session 20 source vlan 99 tx

Monitor session 20 destination interface ethernet 0/1 Copy run start

R1

Config t

Ip flow-top-talkers Top 50

Sort-by packets Cache time-out 30 Eth 0/2

Ip flow egress Copy run start Sw02

Config t Ip sla 10

Icmp-echo 1.1.1.1 source-ip 172.16.2.2

Frequency 5

Threshold 250

Timeout 3000

Ip sla schedule 10 start-time now life forever Copy run start

QUESTION NO: 3

What are two common sources of interference for Wi-Fi networks? (Choose two.)

A. LED lights

B. radar

C. fire alarm

D. conventional oven

E. rogue AP

QUESTION NO: 4

Which two steps are required for a complete Cisco DNA Center upgrade? (Choose two.)

A. automation backup

B. system update

C. golden image selection

D. proxy configuration

E. application updates

QUESTION NO: 5

Which two methods are used by an AP that is trying to discover a wireless LAN controller? (Choose two.)

A. Cisco Discovery Protocol neighbor

B. querying other APs

C. DHCP Option 43

D. broadcasting on the local subnet

E. DNS lookup CISCO-DNA-PRIMARY.localdomain

Explanation:

Reference: https://www.cisco.com/c/en/us/support/docs/wireless/5500-series-wireless-controllers/119286-lap-notjoin-wlc- tshoot.html#backinfo

QUESTION NO: 6

Refer to the exhibit.

An engineer configures OSPF and wants to verify the configuration Which configuration is applied to this device?

A)

B)

C)

D)

A. Option A

B. Option B

C. Option C

 

D. Option D

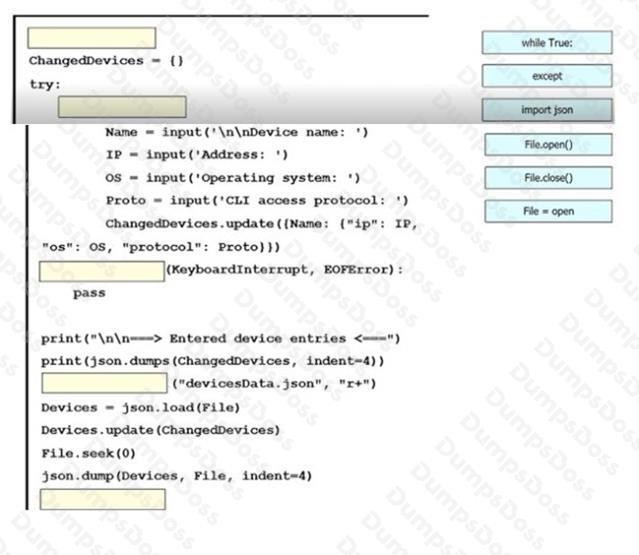
QUESTION NO: 7 - (DRAG DROP)

An engineer must create a script to append and modify device entries in a JSON-formatted file. The script must work as follows:

The contents of the JSON-formatted file are as follows:

Drag and drop the statements onto the blanks within the code to complete the script. Not all options are used.

Explanation:

QUESTION NO: 8

Refer to the exhibit.

What are two effects of this configuration? (Choose two.)

A. It establishes a one-to-one NAT translation.

B. The 209.165.201.0/27 subnet is assigned as the outside local address range.

C. The 10.1.1.0/27 subnet is assigned as the inside local addresses.

D. Inside source addresses are translated to the 209.165.201.0/27 subnet.

E. The 10.1.1.0/27 subnet is assigned as the inside global address range.

QUESTION NO: 9

Which two namespaces does the LISP network architecture and protocol use? (Choose two.)

A. TLOC

B. RLOC

C. DNS

D. VTEP

E. EID

Explanation:

Reference:  https://www.cisco.com/c/en/us/td/docs/ios-xml/ios/iproute_lisp/configuration/xe-3s/irl-xe-3s-book/irl-overview.html

QUESTION NO: 10

Which two operations are valid for RESTCONF? (Choose two.)

A. PULL

B. PUSH

C. PATCH

D. REMOVE

E. ADD

F. HEAD

QUESTION NO: 11 - (DRAG DROP)

DRAG DROP

Drag and drop the descriptions from the left onto the routing protocol they describe on the right.

Select and Place:

QUESTION NO: 12

What are the main components of Cisco TrustSec?

A. Cisco ISE and Enterprise Directory Services

B. Cisco ISE, network switches, firewalls, and routers

C. Cisco ISE and TACACS+

D. Cisco ASA and Cisco Firepower Threat Defense

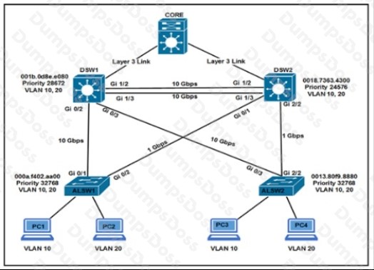
QUESTION NO: 13

Refer to the exhibit. Which two commands ensure that DSW1 becomes root bridge for VLAN 10? (Choose two)

A. DSW1(config)#spanning-tree vlan 10 priority 4096 Most Voted

B. DSW1(config)#spanning-tree vlan 10 priority root

C. DSW2(config)#spanning-tree vlan 10 priority 61440 Most Voted

D. DSW1(config)#spanning-tree vlan 10 port-priority 0

E. DSW2(config)#spanning-tree vlan 20 priority 0

Explanation:

Ref: Scaling Networks v6 Companion Guide “STP

Extended System ID

Bridge Priority

The bridge priority is a customizable value that can be used to influence which switch becomes the root bridge. The switch with the lowest priority, which implies the lowest BID, becomes the root bridge because a lower priority value takes precedence.

The default priority value for all Cisco switches is the decimal value 32768. The range is 0 to 61440, in increments of 4096. Therefore, valid priority values are 0, 4096, 8192, 12288, 16384, 20480, 24576, 28672, 32768, 36864, 40960, 45056, 49152,

53248, 57344, and 61440. A bridge priority of 0 takes precedence over all other bridge priorities. All other values are rejected.

QUESTION NO: 14

What is one being of implementing a data modetag language?

A. accuracy of the operations performed

B. uses XML style of data formatting

C. machine-oriented logic and language-facilitated processing.

D. conceptual representation to simplify interpretation.

QUESTION NO: 15

Refer to the exhibit.

What is the value of the variable list after the code is run?

A. [1, 2], [1, 2], [1, 2]

B. [1, 2] * 3

C. [1, 2, 1, 2, 1, 2]

D. [3, 6]

QUESTION NO: 16

Refer to the exhibit. A network engineer must log in to the router via the console, but the RADIUS servers are not reachable. Which credentials allow console access?

A. no username and only the password “test123”

B. no username and only the password “cisco123”

C. the username “cisco” and the password “cisco”

D. the username “cisco” and the password “cisco123”

QUESTION NO: 17

In a Cisco SD-Access solution, which protocol is used by an extended node to connect to a single edge node?

A. VXLAN

B. IS-IS

C. 802 1Q

D. CTS

Explanation:

SD-Access Extended Nodes provide the ability to extend the enterprise network by providing connectivity to non-carpeted spaces of an enterprise – commonly called the Extended Enterprise. This allows network connectivity and management of IoT devices and the deployment of traditional enterprise end devices in outdoor and non-carpeted environments such as distribution centers, warehouses, or Campus parking lots.This feature extends consistent, policy-based automation to Cisco Industrial Ethernet, Catalyst 3560-CX Compact, and Digital Building Series switches and enables segmentation for user endpoints and IoT devices connected to these nodes. Using Cisco DNA Center automation, switches in the extended node role are onboarded to their connected edge node using an 802.1Q trunk over an EtherChannel with one or multiple physical link members. Extended nodes are discovered using zero-touch Plug-and-Play.

Reference: https://www.cisco.com/c/en/us/td/docs/solutions/CVD/Campus/cisco-sda-design-guide.html#Network_Components

QUESTION NO: 18

Refer to the exhibit. A network engineer Is troubleshooting an Issue with the file server based on reports of slow file transmissions. Which two commands or command sets are required. In switch SW1 to analyze the traffic from the file server with a packet analyzer? (Choose two.)

A)

B)

C)

D)

A. Option A

B. Option B

C. Option C

D. Option D

QUESTION NO: 19

Which technology enables a redundant supervisor engine to take over when the primary supervisor engine fails?

A. NSF

B. graceful restart

C. SSO

D. FHRP

QUESTION NO: 20

Refer to the exhibit.

Which command set changes the neighbor state from Idle (Admin) to Active? 

A)

B)

C)

D)

A. Option A

B. Option B

C. Option C

D. Option D

FAQs About Cisco 350-401 Exam Dumps

Q: Are 350-401 exam dumps reliable?

A: The reliability of 350-401 exam dumps depends on the source. Reputable platforms typically provide high-quality dumps that are regularly updated to reflect the latest exam content.

Q: How often are 350-401 dumps updated?

A: The frequency of updates varies depending on the platform. Some platforms update their dumps monthly or quarterly, while others may update them less frequently. It is recommended to check with the platform directly for the most up-to-date information.

Q: What are the benefits of using 350-401 dumps?

A: 350-401 dumps can help candidates identify areas of weakness, improve time management skills, and reduce exam anxiety. However, they should not be relied upon solely for exam preparation.

Q: Where can I find 350-401 dumps?

A: Reputable platforms such as DumpsBoss, and DumpsArena offer 350-401 exam dumps. It is important to choose a platform that is known for providing high-quality and up-to-date dumps. Thank You